Font Features
Warning
This post is more than a year old. Information may be outdated.
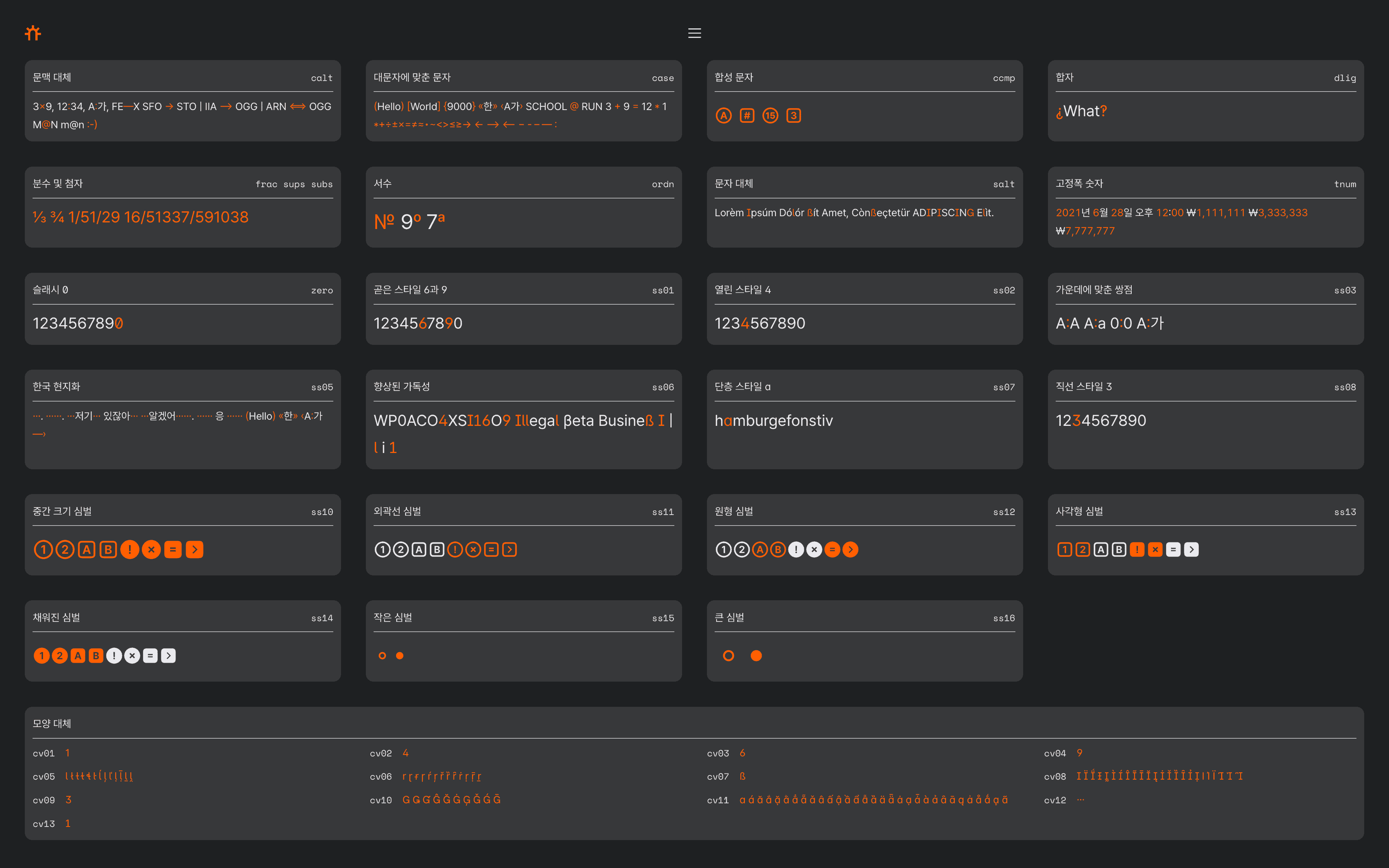
Font features are a way to enable advanced text styles and effects as designed by the font author. A font may support several features: some examples include different kinds of ligatures, tabular numbers, or small caps. Because the designer explicitly created forms for these variants in the font file, using font features is the highest quality way of achieving these effects. CSS Font Features

- CSS property to enhance legibilities of a Font.
- San Francisco, Inter, and Pretendard has awesome support.

font-feature-settings:
'rlig' 1,
'calt' 1,
'ss01' 1,
'ss02' 1,
'ss03' 1,
'ss04' 1,
'ss05' 1,
'ss06' 1,
'ss08' 1,
'zero' 1;